We are excited to announce the release of the latest version of our Hush-Hush DataMasking tools including improvements, bug fixes, and new features on September 18th, 2024. Version 2.4.0 includes both improvements and fixes that aid usability and add functionality. Here's a look at what’s changed:
1. SDDT - Improved Design
Our SDDT v2.4.0 now boasts an updated, modern user interface with interchangeable black/white themes, added menu items allowing to manage projects, themes and retrieve diagnostics and new information via help.

2. SDDT - Improved Usability
SDDT v2.4.0 introduces the concept of the “Project”. The Project is defined by the source and destination connections, database schema, mappings and suggested default or chosen by the user masking algorithms identified at the time of discovery. The user is able to create new, save existing, upload existing projects, and preview changes in schemas via a preview window. In case of errors in execution of the analyze function, errors are written in the log. The log has extended its functionality and schema and allows better diagnostics by the user.
Other elements of diagnostics include the ability to preview databases and their drivers along with SSIS versions installed on the machine with SDDT.
Objects are now fully qualified with the schema name to provide clarity and prevent ambiguity across the database in SQL Server, Oracle and IBM DB2.
The user now can choose the version of SSIS in which to generate packages via drop down (SSIS should be installed on the machine).
3. SDDT - Help Menu
The Help menu now includes a 'What's New' section, providing users with information about new features and additions in the latest version of the Discovery Tool.

A diagnostic tool menu option is also available, allowing users to preview the versions of RDBMS and SSIS installed on the machine (see the Usability Improvements section for details).

4. SDDT - DB2 Support
SDDT has been expanded to include full support for DB2 database discovery, addressing client demand for broader database compatibility.

5. SSIS – Deprecated and New versions support
We have deprecated the components of SQL Server Integration Services (SSIS) 2012 and 2014, along with their support in SDDT/SSDT. Going forward, we will no longer update the SSIS component suite with new features, nor will we add support for package generation in older versions of SDDT/SSDT. Full support for SSIS 2012 and 2014 has been deprecated in SDDT version 2.4.0. However, we have extended support for SQL Server Integration Services 2022 to ensure continued compatibility with modern features and advancements.
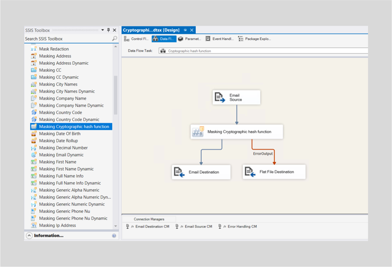
6. SSIS –Cryptographic Hash Function Component (Pseudonymization)
A new SQL Server Integration Services (SSIS) component has been added, providing support for cryptographic hash functions, including SHA-1, SHA-256, SHA-512, and MD5 algorithms. This feature enables the pseudonymization of sensitive data by converting identifiable information into secure, non-reversible values. It simplifies the process of integrating data masking into your ETL workflows and supports compliance with privacy regulations like GDPR, GLBA, HIPAA and others.

7. Bug Fixes and Performance Enhancements
This release includes bug fixes and performance improvements (see 'What’s New' in the Help menu) to enhance overall operation. Data masking processes will now run more efficiently performance-wise.
Download the New Version of our SDDT and SSIS Components Today
This update reflects our continuous efforts to make the Hush-Hush DataMasking tools the best solution for protecting your sensitive data across multiple platforms. Whether you’re a current user or new to our tool, we encourage you to try out the latest version and explore the new features!
Have questions or need support? Contact our team or check out the release notes for a detailed breakdown of all the improvements.